Inmigrar a Países Bajos desde Argentina
Table of Contents
Introducción #
A fines de junio del 2022 acepté una propuesta laboral en la cual se me brindó la posibilidad de mudarme a Países Bajos. Debido a que no cuento con ciudadanía europea, mi nuevo empleador se encargó de sponsorear mi residencia temporal dentro del país a través de una Long-stay Visa (MVV) en calidad de Highly Skilled Migrant. En estas situaciones, es común que el empleador contrate a una empresa especializada en este tópico para tramitarla dentro de Países Bajos y guiarte sobre tus acciones dentro de Argentina.
Si esta es la primera vez que emigras a un nuevo país, como lo fue para mi, permitime advertirte que el visado no es lo único que debes resolver en Países Bajos cuando aterrices; el BSN, el cambio de domicilio, el DigiD, el seguro médico, y la presentación de tu Income Tax Return anualmente son varias de las tantas responsabilidades que adquiriste.
Recientemente un amigo mio está en la misma situación que estuve yo en aquel junio. Charlando con él pude constatar que los empleadores sólo tienden a contratar una empresa gestora del visado, dejándonos a la deriva y en desconocimiento del resto de los temas que listé anteriormente. Es por eso que escribí este post, donde voy a contar todos los trámites importantes que hice previo y posterior a pisar Países Bajos, para que no te lleves ninguna sorpresa.
DISCLAIMER
- Mi experiencia es a partir de un visado en condición de “highly skilled migrant”
- No necesité extender mi visado a pareja/hijos
- No estoy casado
- Los servicios profesionales que aconsejo son aquellos a los que acudí
- El post está escrito en una suerte de spanglish ya que hay tecnicismos que quise conservar
Orden de lectura #
El post se encuentra seccionado por trámites que se deben hacer estando aún en Argentina y otros ya viviendo en Países Bajos, por eso que sugiero la lectura de la siguiente manera:
En Argentina:
En Países Bajos:
- 30% ruling
- Cambio de domicilio
- Cuenta bancaria
- DigiD
- Seguro médico
- Income tax return
- Impuestos municipales
- Vacunas de COVID-19
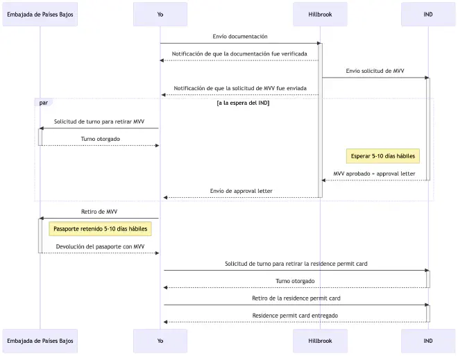
MVV #

El diagrama de secuencia de arriba resume todos los pasos que fueron necesarios para recibir mi visa de trabajo, de acá en adelante MVV (machtiging tot voorlopig verblijf) ya que así es como lo vas a encontrar mayormente en la documentación oficial del Gobierno de Países Bajos.
Este tramite está dividido en tres fases:
- Envío de solicitud en Países Bajos: aplicas para el visado
- Retiro de MVV en la Embajada de Países Bajos en Argentina: recibis el MVV con validez a 90 días
- Retiro de la residence permit card en Países Bajos: finalizas el tramite, coronando con la entrega de tu residence permit card
Envío de solicitud en Países Bajos #
Al comienzo mencioné que mi empleador contrató una empresa encargada de tramitar mi MVV, pues esta empresa fue Hillbrook. Ellos me otorgaron acceso a su plataforma donde se me pidió:
- Rellenar un formulario con información personal
- Una fotocopia de mi pasaporte
- Certificado de antecedentes
Una vez verificado todos mis documentos, Hillbrook envió la solicitud al IND (Immigratie en Naturalisatiedienst), estimando una respuesta en los próximos 5-10 días hábiles. Mientras esperaba esa devolución, solicité una cita en la Embajada de Países Bajos en Argentina (click acá) para retirar mi MVV una vez recibido el approval letter del IND, la cual llegó exactamente a los 15 días.
- Solicita el turno para dentro de 30 días así te aseguras tener el approval letter. La Embajada atiende únicamente los lunes y miercoles hasta el mediodía, por lo que los turnos vuelan. No te duermas!
- Si requerís extender el visado a tu cónyuge y/o hijos, informáselo a la empresa gestora del MVV tan pronto inicies el trámite. Te sugiero la lectura de este post dónde una pareja cuenta su experiencia tramitandolo.
Retiro de MVV en la Embajada de Países Bajos en Argentina #
Llegó el momento de ir a retirar el MVV a la Embajada. Cómo bien decía el mail que recibiste cuando sacaste el turno, debes llevar:
- Pasaporte y fotocopia de la página con la foto
- 2 fotos carnet (requisitos)
- Formulario de solicitud de MVV completado y SIN firmar
Una vez en la Embajada, vas a hacer entrega de todo lo solicitado anteriormente mas tus huellas dactilares. En 5-10 días hábiles vas a recibir un email invitandote a retirar el pasaporte, el cual tendrá el MVV pegado en una de las hojas.
El MVV es válido por 90 días a partir de la fecha de emición qué tiene indicado. Dentro de este período vas a necesitar viajar a Países Bajos para finalizar el tramite y así recibir tu residence permit card.
Retiro de la residence permit card en Países Bajos #
Una vez llegado a Países Bajos, vas a requerir hacer varias cosas:
- Retirar tu residence permit card
- Registrarte en el Personal Records Database (BrP)
- Recibir tu BSN-number (lee la sección BSN porque tiene requerimientos)
Tengo una buena noticia para darte y es que todo eso lo podes hacer en el Expat Centre del municipio en el que vas a vivir. Por ejemplo, yo me mudé a Amsterdam por lo tanto me correspondió IN Amsterdam. tenéen consideración que estos lugares son arancelados y requieren un turno previo.
Felicitaciones, ya tenés tu residence permit card y BSN-number 👏
BSN #
El BSN (burgerservicenummer) es número personal único asignado a todas las personas, el cual permite trabajar, contratar un seguro de salud, y a abrir una cuenta bancaria entre otras cosas (leer más). Digamos que es un CUIL con esteroides.
En la sección Retiro de la residence permit card en Países Bajos mencioné que podes recibirlo en un Expat Centre pero que tiene requerimientos. Estos son:
- Partida de nacimiento traducida y apostillada
- Contrato de trabajo
- Contrato de alquiler (si aún no tenes, estimo que el contrato de trabajo es suficiente)
Partida de nacimiento traducida y apostillada #
En esta etapa llenate de paciencia porque arranca el momento más burocrático y lento de todos. Te aconsejo que comiences este tramite en paralelo con el MVV y que sigas estos pasos de manera ordenada para no llevarte sorpresas ni ganarte contratiempos:
Obtené tu partida de nacimiento en formato digital y asegurate que esté firmado digitalmente. Puede tardar aproximadamente 1 semana.
- Cada provincia tiene su propio procedimiento para entregarte la partida de nacimiento pero con buscar “partida de nacimiento digital TU_PROVINCIA_DE_NACIMIENTO” deberías encontrarlo
- Podes verificar si un documento está firmado digitalmente siguiendo este instructivo de Adobe Acrobat Reader
- Si naciste en una provincia que sólo emite las partidas en formato papel, leé la sección “Información específica para cada tipo de documento > Partidas del registro civil argentino” en el sitio web de TAD.
Apostillá tu partida de nacimiento a través de Trámites a Distancia (TAD). Puede tardar aproximadamente 20 días.
El tipo de apostilla que debes seleccionar es “Apostilla de La Haya”Traducí al inglés la partida de nacimiento y su respectiva apostilla con un/a traductor/a público/a, que tenga firma digital. El PDF que vas a recibir del traductor debe contener adjunto:
- Legalización de la traducción por parte del Colegio de Traductores Públicos
- Traducción de la partida de nacimiento y su apostilla
- Apostilla sin traducir
- Partida de nacimiento sin traducirAconsejo hacer la traducción con Headway Translations.
Apostillá tu traducción de la partida de nacimiento digital a través de trámites a Distancia (TAD). Puede tardar aproximadamente 20 días.
Adjunta el PDF tal cual como lo recibiste de tu traductor/a
Una vez sobrevivido a toda esta burocracia, imprimí la hoja de la última apostilla. Esta contiene toda la información necesaria para que el agente del Expat Centre pueda descargar el PDF con la partida traducida y apostillada desde el sitio de Verificación de apostilla o legalización.
Mascota #
No llevé ninguna mascota conmigo, por lo tanto no puedo contar mi experiencia. De todas formas, tengo un amigo que sí llevó a su gato y ha usado este post como referencia para que todo salga bien.
30% ruling #
El 30% ruling (belastingdienst) es una deducción de impuestos aplicada al sueldo de una persona que haya sido contratada en el exterior para trabajar en Países Bajos. En pocas palabras, el 30% de tu sueldo bruto está libre de impuestos por un período de 5 años. Esto es una gran ayuda al bolsillo pero es importante que leas esta lista de requerimientos para saber si gozas o no del beneficio.
En caso de cumplir con todos los requisitos, te sugiero que leas esta guia para saber cuales son los pasos para pedirlo. En mi caso, Hillbrook (empresa que gestionó mi MVV) también se encargó de este trámite.
- Requiere BSN
- Perdura 5 años (se está evaluando quitarlo 😭)
- Chequeá si cumplis los requerimientos para aplicar
- Si el MVV fue extendido a tu cónyuge, él/ella no podrá gozar del beneficio incluso siendo contratado/a por un empleador neerlandés. Acá podes encontrar mas información al respecto.
Cambio de domicilio #
En conformidad con Cancillería será necesario informar el cambio de domicilio en el Consulado Argentino en Países Bajos dentro de los 30 días corridos de resicir en la nueva dirección.
Hacé click acá para ver los requisitos.
- El Consulado se encuentra en La Haya
- El nuevo DNI tarda apróximadamente 45 días y se retira en el Consulado
- Tiene un costo de €15
Cuenta bancaria #
Tener una tarjeta de débito, y en consecuencia una cuenta bancaria, es fundamental en un país como este dónde se desalienta el uso de los billetes. Para abrir una cuenta bancaria necesitas tener BSN, aunque hay bancos que hacen una excepción de manera provisoria.
Elegir en que banco vas a ser cliente es una decisión personal y que aconsejo que investigues, pero si puedo mencionarte tres que me fueron utiles apenas llegué:
- ABN AMRO
- Banco tradicional con sucursales físicas
- No requiere BSN para registrarse aunque lo exige posterior a los 60 días
- Registración en sucursal con turno previo (llamar al número que aparece en la sección Non-residents)
- Actualmente es mi banco de cabecera
- Información sobre su programa de Expat y costos
- bunq
- Neobank sin sucursales físicas
- No requiere BSN para registrarse aunque lo exige posterior a los 90 días
- Registración online
- Trial de 30 días que permite crear una tarjeta de débito virtual
- Me permitió tener un IBAN para recibir mi primer sueldo
- Link de referido (no recibo dinero pero juntos plantamos 10 🌳)
- Revolut
- Neobank sin sucursales físicas
- Requiere BSN para registrarse
- Registración online
- Lo utilizo para compras online y/o internacionales que sólo aceptan Visa y Mastercard (ABN AMRO emite Maestro)
DigiD #
El DigiD (Digital Identification) es un identity management platform que las agencias gubernamentales de los Países Bajos, incluída la Tax and Customs Administration (Belastingdienst), pueden utilizar para verificar tu identidad en Internet.
- Requiere BSN
- Es obligatorio para presentar el Income Tax Return (y demás taxes)
Seguro médico #
Contratar un seguro médico es obligatorio, sin excepción alguna. No voy a explayarme respecto a los tipos de seguros (básicos y adicionales), ni que es el eigen risico porque este sitio lo hace muy bien por lo que sugiero su lectura para entender como funciona la medicina en este país.
- Requiere BSN
- Es obligatorio
- Debe gestionarse dentro de los primeros 4 meses dentro del país
- Registrate con un GP (general practicioner), quien será tu médico/a de cabecera
Hacé click acá para ver los requisitos.
Income tax return #
No soy un experto en temas impositivo, pero lo que tengo claro es que todos los años se renueva la responsabilidad de presentar nuestro Income Tax Return ante el Dutch Tax and Customs Administration (Belastingdienst). Si querés aprender en detalle sobre qué es, cómo calcularlo y cómo completar el Income Tax Return form, te invito a leer esta publicación.
Por mi parte, decidí acudir a Blue Umbrella, empresa especializada en taxes. Ellos se encargaron de generar mi Income Tax Return y presentarlo al Belastingdienst. El servicio cuesta €149, el cual no es mucho si se compara con otros que se aprovechan de nuestro desconocimiento y cobran mas de €300 por el mismo servicio.
Por último pero no menos importante, si no trabajaste el año completo en Países Bajos (porque inmigraste posterior a enero), podés pedir un reembolso de impuestos. Esto se debe a que el impuesto retenido cada mes de tu salario se basa en tu salario anual. Si es así, el Belastingdienst te hará la devolución a través de una transferencia bancaria a tu IBAN, el cual debés informar mediante una carta por correo (sí, leíste bien). El formulario a enviar lo podés encontrar en esta guia de Blue Umbrella; imprimila, completala, ponela en un sobre y llevalo a tu buzón de PostNL más cercano (si no sabés donde hay uno, usa este buscador).
- Requiere BSN
- Es obligatorio
- Se debe presentar anualmente, antes del 1ro de mayo
- Aconsejo contactar a Blue Umbrella los primeros días de febrero
- Informá al Belastingdienst cual es tu cuenta bancaria para así recibir el reembolso
Impuestos municipales #
Hay dos impuestos municipales anuales que generalmente un inquilino debe pagar:
- Water authority tax (waterschapsbelasting): está relacionado a la depuración del agua. Waternet se encargará de enviarte un assessment del monto a pagar.
- Waste collection tax (afvalstoffenheffing): está relacionado a la recolección y tratamiento de residuos. Cada municipio tiene su propio tax rates y plataforma donde pagarlo. Lo podes buscar como “afvalstoffenheffing MUNICIPIO_DONDE_VIVIS”
- Requiere DigiD
- Es anual y obligatorio
- Vas a ser notificado por medio de una carta entre abril y mayo
Vacunas de COVID-19 #
A fines del 2022, el Gobierno de Países Bajos levantó todo tipo de restricción contra el COVID-19, por ende no sé si al día de hoy se exige registrar nuestra libreta de vacunación. En mi experiencia, a los pocos meses de haber llegado al país, recibí una carta invitandome a registrar mis vacunas. Este tramite es presencial y requiere un turno previo. Podes encontrar mas información en esta página, en la sección I was vaccinated against coronavirus abroad and I want Dutch proof of vaccination > Make a registration appointment by phone.
Apartado final #
Sin más que agregar, espero que este post haya sido de gran ayuda para todos aquellos que están por comenzar una nueva aventura en Países Bajos. Me hubiese gustado encontrarme con algo así meses antes de emigrar, por eso creí que valdría la pena escribirlo.
Gracias Hugo Lesta por colaborar con su experiencia al emigrar con su familia y mascota, y por sugerir agregar algunas secciones.
Welkome en veel succes 🇳🇱